Hoe gaan jullie om met ISO 19115 en ISO 19119 voor dataset‑ en service‑metadata?

Beste allemaal,

Binnen onze organisatie zijn wij bezig om ons metadata‑beheer verder te professionaliseren. Historisch hebben wij al onze geo‑datasets in ISO 19115 beschreven, wat op zichzelf logisch is omdat dit de dataset‑standaard is.
Toch zien we dat steeds meer datasets worden ontsloten via services of API’s, en dat hiervoor eigenlijk ISO 19119 bedoeld is (metadata voor services).

Volgens Geonovum geldt immers:
ISO 19115 → metadata voor datasets
ISO 19119 → metadata voor services

We willen voorkomen dat we dubbel gaan metadateren, maar ook netjes aansluiten bij actuele standaarden.
Als ik kijk naar ontwikkelingen bij o.a. Nationaal Georegister en PDOK, lijkt het erop dat voor nieuwe of complexere services steeds vaker ISO 19119‑records worden gepubliceerd, terwijl oudere datasetrecords nog service‑URL’s bevatten binnen ISO 19115.

Wij overwegen het volgende:
-ISO 19115 blijven hanteren voor alle geo data
-Nieuwe services → ontsluiten via ISO 19119 (naast het bestaande datasetrecord).
-Bestaande metadata → voorlopig laten zoals het is en een eventuele migratie pas later oppakken als daar aanleiding voor is.

Mijn vragen aan de community:

  1. Hoe gaan jullie zelf om met de scheiding tussen ISO 19115 (datasets) en ISO 19119 (services)?
  2. Publiceren jullie nieuwe services altijd met een apart 19119‑record, of blijven jullie service‑URL’s opnemen binnen 19115‑datasetrecords?
  3. Is er bekend beleid vanuit PDOK/Nationaal Georegister over hoe zij dit minimaal of ideaal zien?
  4. Zijn er valkuilen of best practices waar we rekening mee zouden moeten houden?
  5. Heeft iemand ervaring met een gefaseerde overgang naar 19119?

Alvast bedankt voor jullie inzichten!

1 like

Beste @sa.schipper,

Onderstaand hebben wij een groot deel van je vragen beantwoord. Helaas kunnen wij vanuit PDOK niet overal een reactie op geven.

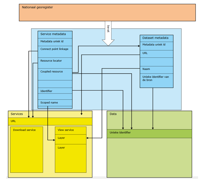
  1. Via de beschrijving van de standaarden van ISO metadata dataset en metadata services kan je exact vinden hoe je de verschillende metadata inzet en moet ontsluiten. Zie Nederlands metadata profiel op ISO 19115 voor geografie versie 2.1.0 voor metadata dataset en Nederlands metadata profiel op ISO 19119 voor services versie 2.1.0 voor metadata service(s) . Via het onderstaande schema (zie ook Nederlands metadata profiel op ISO 19119 voor services versie 2.1.0) is inzichtelijk gemaakt hoe de samenhang is en hoe je het zou kunnen inrichten:

  2. Vanuit de metadata van de dataset (ISO 19115) wordt verwezen naar de services. Het is belangrijk dat dit altijd zo ingericht wordt. De afnemer die geïnteresseerd is in de dataset kan dan altijd makkelijk inzien waar/hoe de fysieke data te benaderen is.

Aanvullend hierop heb je de metadata van de service(s) (ISO 19119). De afnemer krijgt daarbij aanvullende informatie over de webservices / API die gebruikt kan worden om de fysieke data te benaderen. Afhankelijk van de behoefte kan men kiezen uit de juiste webservice/ API.

  1. Vanuit PDOK, beheerder van het NGR, zouden wij willen adviseren om altijd volgens de nieuwste versie van metadata standaard te werken. Dat is op dit moment versie 2.1.0. Indien je nog oudere versies gebruikt kan je deze het beste omzetten naar de nieuwste versie. Met behulp van de validatie knop kan je de metadata valideren. Het validatie resultaat wordt vervolgens opgeslagen in NGR.

Alhoewel het niet strikt noodzakelijk is om ook service metadata op te nemen in het NGR, is het voor een data afnemer wel helpend om deze extra informatie over de service/API in te kunnen zien. Zo kan men beter beoordelen welk type service of API geschikt is voor het doel waarvoor men de data nodig heeft. Omdat hierin extra informatie te vinden is adviseren we om deze ook in te richten.

4/5. Het is handig om voor jullie organisatie een template aan te maken voor zowel een service (en eventueel 1 per soort service) als ook een dataset metadata record. Je kan in de template al jullie organisatie specifieke en algemene zaken inzetten. Vanuit de template kan je dan bij een nieuwe dataset of service werken en alleen de dataset of service specifieke zaken toevoegen. Dat scheelt een hoop werk en maakt de inrichter consequenter.

Indien er verder nog vragen zijn, kun je altijd contact opnemen met de contactgegevens via het nationaalgeoregister.nl.

2 likes